无法安装VMware Tools,且虚拟机图标显示为灰色,可能是因为软件兼容性问题安装步骤错误或系统权限不足详细解释1 软件兼容性问题如果你的虚拟机版本和VMware Tools版本不匹配,可能会导致无法安装的情况确保你的VMware虚拟机以及VMware Tools的版本是最新的,或者至少是彼此兼容的2 安装步骤错误。
vmware tools是vmware提供的增强虚拟显卡和硬盘性能的驱动程序,在这里不少的用户们在安装的时候发现安装不了,那么这要怎么办用户们不要着急,可以来本站看看相关的教程攻略,下面就让本站来为用户们来仔细的介绍一下vmware tools安装后没反应问题解析吧1启动虚拟机2菜单栏虚拟机安装vmware。
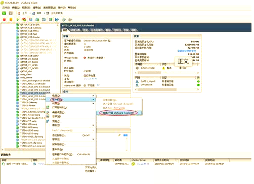
一Windows系统下的安装 检查VMware Tools状态在VMware虚拟机中,当VMware Tools未安装时,状态栏通常会有提示开始安装单击虚拟机菜单栏中的“VM”选项,然后选择“Install VMware Tools”确认安装系统会弹出一个对话框,询问是否安装VMware Tools,点击确认进行安装自动加载安装文件VMware。
步骤一选择菜单栏的“虚拟机”“安装VMware Tools”步骤二虚拟机软件自动更换和加载对应的VMware Tools安装光盘镜像iso文件步骤三打开VMware Tools光盘,找到其中的VMwareTools文件,双击使用自带的解包程序打开步骤四将vmwaretoolsdistrib目录提取到账户的家目录中步骤五。
VMware Tools是虚拟机软件VMware提供的一套增强工具以下是关于VMware Tools的详细解释1 软件组成设备驱动VMware Tools包含了虚拟机所需的设备驱动程序,这些驱动程序能够优化虚拟机与宿主机的硬件交互,提高虚拟机的性能和稳定性文件夹共享通过VMware Tools,用户可以在实机与虚拟机之间设置文件夹。
解决无法在虚拟机中安装VMware Tools问题的步骤如下1 设置虚拟机CDDVD选项首先,打开VMware软件并进入虚拟机设置页面在此页面中,将CDDVD选项设置为“使用物理驱动器自动检测”这一步骤确保了虚拟机能够正确识别并连接到物理CDDVD驱动器或ISO映像文件2 安装VMware Tools打开虚拟机后。
转载请注明来自海坡下载,本文标题:《2025精选笔记!VMwareTools(2025汇总)》

京公网安备11000000000001号
京ICP备11000001号
还没有评论,来说两句吧...